Dada la catástrofe ocurrida en València tras el paso de la DANA, con críticas a la gestión de esta entre los ciudadanos afectados (ya no solo hacia la Comunitat Valenciana, sino también al Estado), y dada la desinformación de muchos ciudadanos sobre cómo actuar en una situación de esta envergadura, este artículo pretende ser una guía para que los ciudadanos de Dénia sepan cómo actuar y cuál es el procedimiento a seguir en este tipo de emergencias, según indican la Generalitat y el Ayuntamiento.
Consejos a los ciudadanos
En caso de preemergencia, la Generalitat aconseja mantenerse informado de las noticias (la radio con pilas es un buen método en caso de que posteriormente se fuera la luz). En este sentido, se recomienda tener cerca una linterna por el mismo motivo.
Cuando se inicia la emergencia por inundación, en caso de estar en el exterior, el primer paso que deberían tomar los ciudadanos es alejarse de las riberas de los ríos y barrancos y no permanecer en los puentes, ya que podrían derrumbarse. Después, sería necesario localizar los puntos más altos de la zona (en el casco urbano de Dénia, sería la zona del castillo) y dirigirse a ellos en caso de producirse la inundación.
En el supuesto de encontrarse en casa, en primer lugar los vecinos deberían desconectar la electricidad, el gas y el agua de la casa y cerrar y asegurar todas las puertas y accesos, aunque siempre preparados para abandonar la vivienda en caso de ser necesario. La Generalitat aconseja, además, tener preparada la medicación habitual y colocar los productos tóxicos (materiales de limpieza) fuera del contacto con el agua.
Si se está conduciendo y existe inundación, se recomienda circular preferentemente por carreteras principales y autopistas, moderando la velocidad y no intentar nunca cruzar un puente que ofrezca dudas sobre su resistencia. Tampoco se recomienda cruzar vados que salvan barrancos u otros tramos de carretera si están inundados, ya que la fuerza del agua podría arrastrar el vehículo.
Además, en caso de tener problemas de visibilidad en la conducción por la lluvia, lo aconsejable sería detenerse en el arcén señalizando la situación del coche. No se debe estacionar en zonas con cauces secos ni a la orilla de ríos, para evitar ser sorprendido por una súbita crecida de agua o riada. Y lo más importante (ya demostrado con las muertes en la DANA de València), no sobreponer el salvar el vehículo a la propia vida humana y abandonarlo en caso de ser necesario.
Protocolo de actuación en Dénia en caso de inundación
El Ayuntamiento de Dénia posee un Plan Territorial frente a Emergencias del municipio (2021) en el que se explican los diferentes procedimientos en caso de preemergencia o emergencias de distintos niveles.
Agentes principales implicados
Existen diferentes agentes a tener en cuenta en el plan de emergencia por inundación, pero estos serían los principales. En primer lugar, tiene un papel crucial el Director del Plan (PTM), y se trataría del alcalde y, en caso de ausencia, le sustituiría el Concejal de Protección Ciudadana.
También el CECOPAL (Centro de Coordinación Operativa Municipal) sería uno de los agentes implicados. Se trata del órgano coordinador de las actuaciones en la emergencia a nivel local. Está al mando del Director del Plan y está constituido por un Comité Asesor, un gabinete de información y un Centro de Comunicaciones. Este órgano se ubicaría en el Ayuntamiento.
Por otra parte, estaría el CCE (Centro de Coordinación de Emergencias de la Generalitat). Este grupo se encargaría de acciones como la recepción vía telefónica y/o vía radio de todo flujo de información y peticiones provenientes de las zonas afectadas y la planificación de las actuaciones y toma de decisiones en caso de que el nivel de emergencia lo exigiera. Además, desde aquí se establecería comunicación vía telefónica y/o vía radio con los PMA (Puesto de Mando Avanzado) y con los Centros de Coordinación de los respectivos Planes Sectoriales para la movilización de los recursos humanos y materiales.
Preemergencia
En caso de preemergencia local, tras recibir un aviso del 112 o de AEMET alertando de riesgo meteorológico, el Director del PTM la haría pública y se adoptaría la suspensión (en todo caso ante alerta roja) de diferentes actividades.
En día laborable, se suspenderían de forma cautelar las actividades escolares y deportivas por una jornada. Esta suspensión afectaría a guarderías, colegios, institutos, la Residencia Santa Llúcia, pabellones deportivos, campos de fútbol, edificios públicos, escenarios y templetes. En caso de emitirse en día festivo, supondría la suspensión de actos festivos, deportivos y culturales en los mismos tipos de espacios y recintos ya citados.
A continuación se procedería a comunicar el cierre públicamente. Se produciría una llamada desde la central de la Policía Local al número 112 y a teléfonos móviles y fijos de los responsables de los centros afectados. Además, se avisaría al gabinete de prensa municipal para informar a los medios de comunicación. El Ayuntamiento tendría que proveer información continuada sobre cortes de calles, incidencias y servicios, coordinados con el concejal de Seguridad. También se podrían emitir avisos masivos mediante SMS y se actualizaría la información en la web del Ayuntamiento.
A continuación, a través del 112, se movilizarían recursos según el protocolo, incluyendo los servicios municipales, Cruz Roja, CICU (Sanidad), BCA (Bomberos), CNP (Seguridad) y otros necesarios.
Por su parte, la Policía Local y Protección Civil, gestionaría los cortes de calles y notificarían a conductores, peatones y usuarios de los servicios suspendidos.
Una vez finalizada la situación de preemergencia, se retomaría la normalidad en los servicios en caso de desaparecer el problema. En caso de que las condiciones no mejoren, se podrá mantener la suspensión por varios días.
Emergencia Nivel 1
En caso de encontrarse en una emergencia de nivel 1, el Director del PTM establecería los recursos municipales que deben intervenir. Estos recursos serían movilizados por el Centro de Comunicaciones (Jefatura de la Policía Local de Dénia en este caso) y se organizarían en el terreno en base a las Unidades Básicas, siendo los coordinadores de estas integrados en el Puesto de Mando Avanzado, que estaría a cargo del responsable designado por el Director del PTM.
Las Unidades Básicas se dividen en seguridad (velar por la seguridad ciudadana, controlar accesos y regular tráfico, avisos a la población coordinando posibles evacuaciones); intervención (rescate, socorro y salvamento de personas, labores de servicio de extinción de incendios, desescombro y desencarcelamiento); sanitaria y asistencial (asistencia sanitaria de urgencia, coordinación en el traslado de accidentados a centros hospitalarios receptores…); albergue y cobijo de evacuados y asistencia social a grupos críticos y posibles damnificados; y apoyo logístico: restablecimiento de vías de comunicación, rehabilitación de servicios esenciales, transporte en general…
El Centro de Comunicaciones alertaría de forma preventiva a los componentes del Centro de Coordinación Operativa Municipal que el Director del PTM estime conveniente y transmitiría la información sobre el desarrollo de la emergencia al Centro de Coordinación de Emergencias de la Generalitat (CCE).
El Director del PTM valoraría las medidas de protección a la población que deben adoptarse, así como la necesidad de informar a la misma y solicitaría al CCE la movilización de recursos externos en caso necesario.
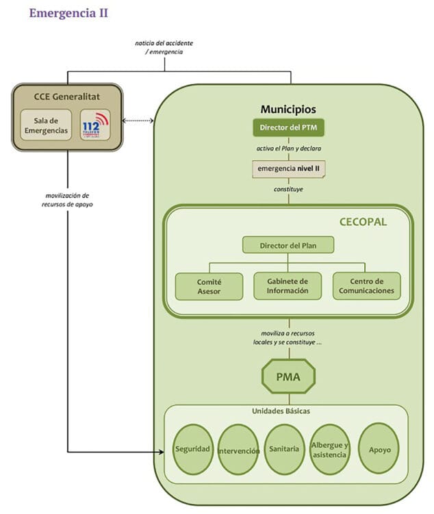
Emergencia nivel 2
Si se llegase al nivel 2, además de las actuaciones descritas en el caso anterior, el director del PTM a través del Centro de Comunicaciones convocaría a los miembros del Centro de Coordinación Operativa Municipal que considere necesarios.
Estos miembros deberían ejercer funciones de coordinación de la actuación de los recursos y servicios municipales movilizados, atención y albergue de las personas evacuadas y apoyo logístico a los recursos de intervención movilizados. Además el CCE de la Generalitat, a solicitud del citado organismo, podría movilizar recursos de apoyo.
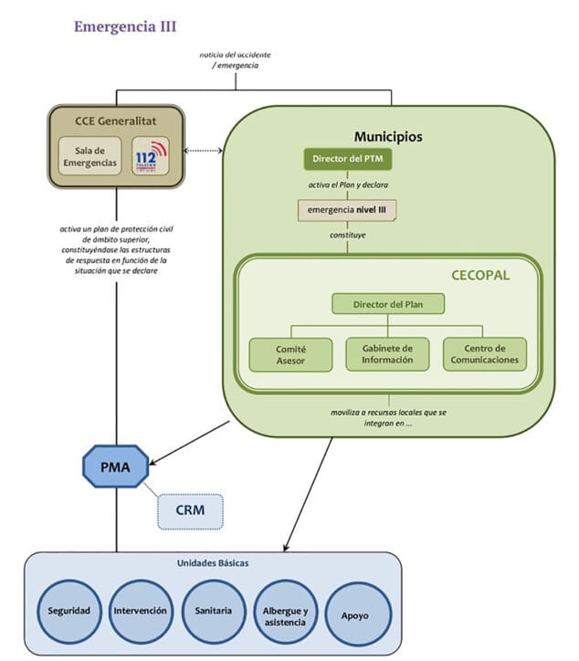
Emergencias Nivel 3
Existen dos supuestos. Cuando el Nivel III se declare por la activación de un plan de ámbito superior, el Director del PTM valorará la conveniencia de constituir el CECOPAL, que, en caso de constituirse, actuaría como órgano de apoyo de la estructura de respuesta establecida en el Plan de ámbito superior.
Cuando el Nivel III se declare por insuficiencia de recursos municipales para la gestión de la emergencia que hacen necesaria la activación de un plan de ámbito superior por parte del Centro de Coordinación de Emergencias de la Generalitat: El Director del PTM, a través del Centro de Comunicaciones, solicitaría al Centro de Coordinación de Emergencias de la Generalitat la activación del plan de ámbito superior.
Una vez activado este plan, los recursos movilizados hasta el momento y organizados en las Unidades Básicas citadas anteriormente se integrarían en la estructura prevista en el plan de ámbito superior activado. Por tanto, la Policía Local se integraría en la Unidad Básica de Seguridad; el personal con funciones de abastecimiento, reparaciones y obras, pasaría a formar parte de la Unidad Básica de Apoyo Logístico; el personal voluntario se integraría en la Unidad Básica que designe el Director del Plan activado, fundamentalmente en la de Apoyo Logístico para colaborar en labores de avituallamiento y en el de Albergue y Asistencia en los Centros de Recepción de Evacuados.
Este se trata de un resumen del plan de emergencia, para conocer más detalladamente el procedimiento se recomienda leer el documento completo.













Gracias, sobre todo por explicar en que fallaron las instituciones en la zona de Valencia. Aquí pasaría lo mismo, los dejaron solos.
Ese Protocolo falló y ahora encima envian a los antidisturbios sobre la gente que se estaba manifestando expresando su indignación por el número de fallecidos.
Planes sobre el papel hay y habrá un montón, otra cosa es saber ejecutarlos y hemos padecido una catarata de despropósitos por parte de Gobierno y Generalitat, Hidrográfica del Jucar y medios de respuesta eficaz, tremenda.
Los ayuntamientos son los únicos que salvo de esta catástrofe, pues no tienes medios y padeces la catástrofe. Las autonomías han demostrado que no saben reaccionar y hemos descubierto que las obras de hace 60 años nos han salvado, resistido y amortiguado tanto desastre. Las nuevas infraestructuras…. Se caen. Sea como fuere, aprendamos, no olvidemos a las víctimas, castigo a los saqueadores y dimisiónes de incapaces, se llame Sánchez por no decretar estado de emergencia nacional, se llame la ministraTeresa ribera, el de la hidrográfica o se llame Mazon.
Todo lo que se diga para manifestar toda la indignación es poco, pero hay una circunstancia que se pasa por alto,
No puedo entender que los servicios metereologicos, no advirtieran la magnitud de un fenómeno del calibre del que se ha padecido. Los medios profesionales del clima no han dado la talla o no están lo suficientemente preparados para detectar una incidencia tan extraordinaria y esto creo que es tan grave como la falta de prevención.
Los ayuntamientos también son responsables por permitir construir y ampliar muchas de las casas que están en la orilla de los ríos.